x402 正在让互联网跳过广告,进入微支付时代
作者:@_0xarayan
编译:深潮TechFlow
几十年来,在线广告一直是互联网赖以生存的唯一方式。
每个人都在争夺注意力。为了实现这一目标,公司会收集与用户相关的所有可能数据,创建用户画像,并向用户展示广告。

代理性网络与原罪
在互联网中,这种单一模式开启了一个如今市值达数万亿美元的市场。
金融一直存在于互联网中:
-
与支付服务提供商合作
-
设置付费墙限制网站访问
-
或展示广告
然而,微支付(小于1美元)在经济上一直不可行(Visa/Mastercard每笔交易收取约2% $0.10的费用),因此广告成为唯一的模式:
-
用户可以免费访问海量内容
-
广告商可以精准定位用户群体推广产品
-
内容发布者可以通过内容获利
这对所有人来说都是一种双赢。
随着世界逐步迈向代理化时代:
-
代理开始取代人类成为内容消费者,并逐渐成为中间层。
-
广告商将无法再直接针对人类进行广告投放,广告经济将面临崩塌。
-
代理要么通过“抓取”内容,要么直接购买内容。
-
API(应用程序接口)将成为默认的通信模式,而不是通过浏览器或代理浏览器进行交互。

用户路径
抓取或盗取内容在经济上对互联网来说不可行,因此内容发布者将转向为其网站收取微支付费用,而代理则需要一种支付这些费用的方式。几十年来,微支付一直无法实现,直到区块链的出现。
像 @Solana 这样的区块链使大规模微支付成为可能,同时避免了对用户的剥削。
x402 是基于 402 标准构建的统一接口,能够实现:
-
消费者支付内容费用
-
发布者收取内容费用
这一切无需中间商(如 Visa 或 Mastercard),从而让代理化微支付成为现实。

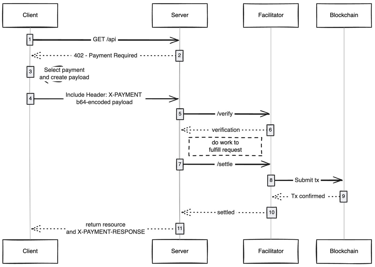
来源:payai.network
任何客户端(代理/浏览器)发送请求以访问内容时,内容主机会响应并要求支付内容费用,客户端完成支付后即可获得内容访问权限,从而开启代理化互联网的新经济。
我感到兴奋的用例
无Gas用户体验:我认为一个未被充分探索的领域是 x402 如何让用户在任何网络上的交易实现无Gas体验,用户只需在钱包中拥有资产即可完成交易。
x402浏览器:有人应该直接对 Chromium 进行分叉并将 x402 集成到浏览器中。@Brave 实际上应该这么做,他们在加密领域拥有良好的用户认知度,已经具备钱包功能,并默认支持 IPFS。在我看来,他们是最有可能实现这一点的团队。
链上集市:传统市场中存在发现问题,@CoinbaseDev 通过引入 bazaars(“集市”的印地语)解决了这一问题,但这些是由中心化维护的集市,始终会有一定限制。有人应该创建一个链上目录,让任何人都能添加自己销售的内容(API/新闻简报/书籍等),并在目录中嵌入评分机制,就像 OpenRouter 对模型的评分一样。
跳过广告:像任何技术一样,世界需要时间来适应 x402。在此期间,可以通过微支付跳过广告,这将是 x402 的一个自然发展方向。用户可以设置每日的偏好支出限额,访问 YouTube 时,x402 浏览器会自动跳过广告并向广告商支付费用。
我总是对简单技术如何解锁新经济感到惊叹,x402 就是其中之一。
如果你正在这个领域进行开发,无论是卖方还是买方,都可以联系我。我们正在为你们构建一些东西。
欢迎加入深潮TechFlow官方社群
Twitter官方账号:https://x.com/TechFlowPost
Twitter英文账号:https://x.com/BlockFlow_News